【2026/03/17】プロダクトアップデートのお知らせ
いつもMill-Boxをご利用いただき、誠にありがとうございます。
2026年3月17日(火)のアップデートにて、以下の機能改善を実施いたしましたのでお知らせいたします。
アップデート内容
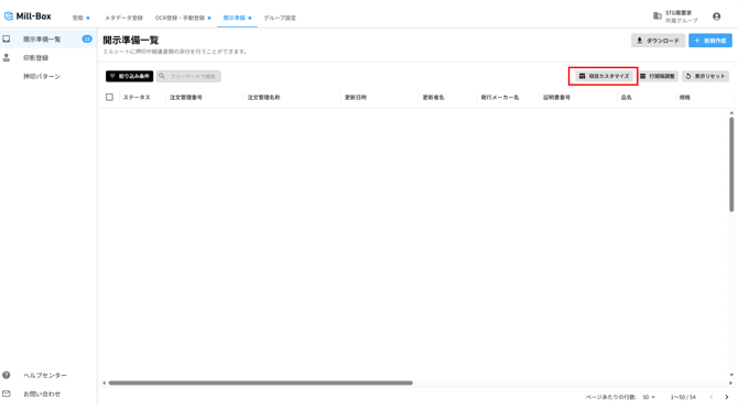
【開示準備】開示準備一覧/詳細の表示項目を増やし、項目カスタマイズができるようになりました
対象ユーザー: 開示準備一覧・詳細を確認する方
対象画面: 開示準備一覧 / 開示準備詳細
変更前
表示できる項目が限られていたため、確認したい情報を見つけるのに時間がかかる場合がありました。
変更後
「項目カスタマイズ」ボタンから、表示する項目を選択できるようにし、必要な情報を確認しやすくしました。
※表示できる項目や初期表示は、画面の「項目カスタマイズ」からご確認ください。
.png?width=670&height=374&name=image%20(34).png)
【OCR登録】OCR登録ミルシート一覧に「振り分け先グループ」項目を追加しました
対象ユーザー: OCR登録ミルシートを検索・管理する方
対象画面: OCR登録ミルシート一覧
変更前
OCRアップロード時に選択した「振り分け先グループ」を、一覧画面で確認できませんでした。
変更後
OCRアップロード時に選択した「振り分け先グループ」を一覧に表示できるようになりました。これにより、一覧上での確認に加えて、グループを条件にした検索もしやすくなりました。
.png?width=670&height=370&name=image%20(35).png)
【メタデータ登録】東京製鐵社のミルシート登録時に、TOTAL行のみのミルシートPDFも取り込めるようにしました
対象ユーザー: 東京製鐵社のミルシートをメタデータ登録する方
対象画面: メタデータ登録
変更前
TOTAL行のみで構成されるPDFは、Mill-Boxに取り込むことができませんでした。
変更後
TOTAL行のみのPDFであっても、取り込みできるよう改善しました。
.png?width=670&height=473&name=image%20(36).png)
【メタデータ登録】アップロード容量制限を 10MB → 50MB に変更しました
対象ユーザー: メタデータ登録を利用する方
対象画面: メタデータ登録
変更前
アップロードできるファイルサイズの上限が10MBでした。
変更後
アップロードできるファイルサイズの上限を50MBに引き上げました。
.png?width=670&height=367&name=image%20(37).png)
ご不明な点がございましたら、お問い合わせフォームよりお気軽にお問い合わせください。
今後もお客様の声を大切にし、より使いやすいサービスの提供に努めてまいります。
引き続きMill-Boxをよろしくお願いいたします。