【2026/03/31】プロダクトアップデートのお知らせ
いつもMill-Boxをご利用いただき、誠にありがとうございます。
2026年3月31日(火)のアップデートにて、以下の機能改善を実施いたしましたのでお知らせいたします。
アップデート内容
■全ユーザー様向け
【検索】複数の条件を組み合わせた検索(AND検索)が正しく動かない場合がある不具合を修正しました
対象ユーザー: ミルシートの検索を行う方
対象画面: 受取ミルシート一覧などの複数画面
変更前
「追加の絞り込み条件」で複数の条件(例:「任意の項目」+「製鋼番号」)を指定して検索した際に、「製鋼番号」の条件が反映されず、意図した絞り込み結果にならない場合がありました。
変更後
複数の条件を指定した場合でも、指定した条件どおりに絞り込めるように修正しました。
■メーカー様向け
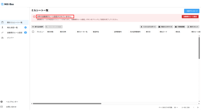
【開示ミルシート一覧】警告メッセージの文言を実際の設定名に合わせて修正しました
対象ユーザー: 開示ミルシート一覧を利用する方
対象画面: 開示ミルシート一覧
変更前
自動開示ルールが未設定のミルシートがある場合の警告メッセージに、「振り分けルール」という文言が表示されていました。
変更後
実際の設定名に合わせて、「自動開示ルール」という文言に修正しました。.png?width=670&height=372&name=image%20(38).png)
■商社様向け
【メタデータ登録】グループに所属していない場合でも登録を行えるようにしました
対象ユーザー: メタデータ登録を行う方
対象画面: メタデータ登録
変更前
グループに所属していないユーザーはメタデータ登録を利用できない制限が入っていました。
変更後
グループに所属していない場合でもメタデータ登録ができるように改善しました。
【開示一覧】「開示待」のミルシートを手動で開示できない場合がある不具合を修正しました
対象ユーザー: 開示一覧からミルシートを手動で開示する方
対象画面: 開示ミルシート一覧
変更前
「開示待」のミルシートを手動で開示する際に、(自動開示ルールで設定しているのと同じ開示先を選ぶと)エラーが表示され、すぐに開示できない場合がありました。
変更後
手動での開示でも、エラーなくスムーズに開示できるように修正しました。
【グループ管理】グループ作成画面の説明文をより分かりやすくしました
対象ユーザー: グループを作成する方
対象画面: グループの管理
変更前
グループ名が開示先企業にも表示されることが、画面上の説明だけでは分かりにくい状態でした。
変更後
グループ名が開示先企業にも表示されることが伝わるよう、説明文を分かりやすい内容に変更しました。.png?width=670&height=363&name=image%20(39).png)
【アーカイブ】バージョンアップ前のMill-Boxにあるミルシートが、検索/参照/ダウンロードできるようになりました
対象ユーザー: バージョンアップ前Mill-Boxを利用していた方
対象画面: アーカイブミルシート一覧
変更前
バージョンアップ前Mill-Boxにあるミルシートが、バージョンアップ後のMill-Boxで検索/参照/ダウンロードできない状態でした
変更後
バージョンアップ前Mill-Boxにあるミルシートが、バージョンアップ後のMill-Boxで検索/参照/ダウンロードできるようになりました。
参照できるミルシートは、企業単位で保有していたミルシート全てになります。 全てのミルシートPDFがダウンロード可能になっております。メタデータCSVは、バージョンアップ前Mill-Boxでダウンロードできたもののみが、ダウンロード可能です。.png?width=670&height=354&name=image%20(40).png)
■需要家様向け
【受取ミルシート一覧】開示元企業/開示元グループの名称が最新にならない不具合を修正しました
対象ユーザー: 受取ミルシート一覧を利用する方
対象画面: 受取ミルシート一覧
対象項目: 開示元企業、開示元グループ
変更前
商社が会社名やグループ名を変更した際に、受取側(需要家)の画面上で名称が更新されず、旧名称のまま表示される場合がありました。
変更後
受取側(需要家)の画面でも、開示元企業/開示元グループが常に最新の名称で表示・検索できるように修正しました。
本リリース適用後は、これまで未反映だった過去データについても最新の名称へ書き換わります。
【OCR/手動登録】日付の入力内容をチェックする機能(バリデーション)を追加しました
対象ユーザー: OCR・手動登録でミルシートデータを登録する方
対象画面: いくつかの画面
変更前
日付の「年(YYYY)」の入力欄に、4桁を超える値(例:10000年など)を入力できてしまう場合がありました。
変更後
OCR・手動登録時に、「年(YYYY)」へ4桁を超える値は入力できないようにしました。.png?width=670&height=354&name=image%20(40).png)
【開示準備】ブラウザの表示倍率によって、押印プレビューの印影位置がずれる不具合を修正しました
対象ユーザー: ミルシートの押印・編集を行う方
対象画面: 開示準備一覧 > ミルシートの押印と編集
変更前
ブラウザの表示倍率を変更した後(例:80%→100%)に押印画面を開くと、プレビュー上の印影の位置がずれて見える場合がありました。
変更後
ブラウザの表示倍率を変更しても、印影が正しい位置で表示されるように修正しました。
ご不明な点がございましたら、お問い合わせフォームよりお気軽にお問い合わせください。
今後もお客様の声を大切にし、より使いやすいサービスの提供に努めてまいります。引き続きMill-Boxをよろしくお願いいたします。